目次
今年は遅くまで授業があったので、今年の冬休みからは28日からだった。すでに2日終わってしまっているが、ダラダラ過ごすのが嫌だったので、日記を書くことにした。
12月30日(火)
お年取りの準備などもあるが、言い訳せず、開発しよう!
12月頃から Omarchy という Linuxディストリビューションにハマっている。自作PCのWindowsとデュアルブートするようにして使い始めたのだが、メインで使いたくなるほど使い勝手が良いのだ。そして見た目もギークな感じで良い!
今回の開発日記は、純粋な開発というより、Omarchy を起点にした勉強とお遊びの記録になりそうだ。
Omarchy のセットアップやカスタマイズについては Obsidian にメモを取っているので、ここでは細かく書かず、現時点からの試行錯誤や気づきを日記として残しつつ、詳細は引き続き Obsidian にまとめていくことにする。
あと、文字だけだとつまらないから、今回もStableDiffusionで作った画像を挿絵?に入れようと思う。WindowsだとつまらないのでMacで生成してみよう!

とりあえずごちゃごちゃいじって、それっぽい画像が出るようになった。

GeForce 以外は画像生成は無理かと思っていたけど、Mac の MPS でもそこそこの速さで生成できた。せっかく高い Mac Mini M4 Pro を買ったのだから、力を発揮してもらわなきゃ…ね!
12月31日(水)
初日から開発日記が脱線していることに気づく。Omarchy で遊ぶはずが、いつの間にか Mac で画像生成の話になっていた😂
脱線ついでに、今日は Omarchy(Linux)でも画像が生成できるようにセットアップすることにした。
Windows、MacときてLinuxとなるわけだが、Linuxに入れるのは一番面倒くさいらしい。
Windows や Mac と違い、Linux は少し手間がかかる。公式バイナリが用意されていないため、Git や Python、仮想環境の知識が必要になるが、これまでの経験を信じて進めることにした。
夕方から実家でお年取りがあるので、それまで作業。
とりあえず、セットアップはできた。

1月1日(木)
ひとまずセットアップはできたものの、生成時のパラメーターをすっかり忘れていて、思ったような画像が出てこない。
当時は「クレーの大冒険」用に A1111 を使っており、ComfyUI とは勝手がかなり違う。使っていたモデルや LoRA についても、A1111 での設定は残っているが、ComfyUI での使い方までは書いていなかった。
また、道がそれていってしまうが、ComfyUI に慣れるためにも、ここで一度しっかり勉強し直すことにする💪
1月2日(金)
「クレーの大冒険」では、SD1.5 系列の KayWaii V9 をベースに、原神キャラの LoRA を使って出力していた。設定の違いか、思ったより絵が荒れるため、パラメータをいろいろ試すことにした。
プロンプトの効き具合に関わる Clip skip という設定があり、A1111 では「2 に設定」と書かれている。一方 ComfyUI では、CLIP Set Last Layer ノードで clip_at_clip_layer=-2 のようにマイナス指定をする。
この指定の有無で比較してみたところ、条件次第ではあるが、自分としてはClipSkipを指定したほうがモデルの雰囲気が出ていてアリだと感じた(上段)。


1月3日(土)
年が明けてもう3日。年末にできなかった教室のワックスがけを行い、休憩を挟みつつも約6時間の肉体労働。筋肉痛確定である。
体を使ったら、次は頭を使おう。
KayWaii V9 で以前の雰囲気は再現できたので一旦満足だが、SD1.5 系はすでに旧世代。新しいキャラ用 LoRA も増えず、更新も止まっている。これでは新キャラは召喚できない。つまり、今月中旬に実装予定のコロンビーナ(原神)を召喚することはできないということになる…
自作 LoRA という手もあるが、さすがにハードルが高い。となると、作者たちが移行している SDXL 系モデルに乗り換えるしかない。
めんどくせー
といいつつ、やる気は出てくるタイプ。今日から、SDXL 系で「クレーの大冒険」っぽい絵柄を出せる環境づくりを始める。
SDXL系を使うとGPUのVRAMを食うのでフリーズしやすい。

BTOP++というCLI仕様のシステム監視ツールをいじりながら?絵柄探し…
パラメーターがいっぱい表示されていると、難しそうな事しているようでカッコイイよね!
- KayWaii XL … KayWaiiの作者の作ったSDXL版KayWaii
コレで行けると思ったが!なんか絵柄違うんだよなぁ。難しい。

1月4日(日)
「クレーの大冒険」風ではないが、コロンビーナが召喚された。

原神のナドクライ編もいよいよ大詰め!1月14日が楽しみだ。
ゲーム内でも召喚(ガチャ)に成功することを願う!
今回の開発日記では積極的に画像を投稿することにしているが、毎回、投稿用に画像サイズを変更するのがめんどくさい。
バッチファイルで手軽に変換できる仕組みを作ることにした。
- Nautilus
- ImageMagick
- zenity
を組み合わせることにより「画像ファイルを右クリック→サイズ指定」で縮小完了することが出来るようになった。素晴らしい。(やり方の詳細は Obsidian にまとめた)
あと、生成した画像を拡大するための機能(Upscaler)についても勉強した。ImageMagickのお陰で、👇️のような面倒な切り抜きも数値指定で簡単!
比較画像作ったけど、違い分かる?

そして、最後に記録として残しておこう!
コロンビーナの代わりに召喚された少年を。
……誰だお前。

1月5日(月)
もう5日。冬休みも風前の灯である。
今日は画像生成AIでドット絵を生成する手法について勉強する。おそらく、タイピング大戦争のキャラクターを作るなどは無理だが、ピクセルアートとしてのドット絵が作れる程度にしたい。
画像生成AIでドット絵
画像生成AIの作る品のクオリティは素晴らしいのだが、ドット絵だけは苦手だ。
世の中のすごい人がドット絵モデルも作ってくれている。しかし、生成されたドット絵はパット見はそれっぽいのだが、ちゃんとしたドット絵ではない。このドット絵のことをなんちゃってドット絵と呼ぶ。
なんちゃってドット絵は、擬似的なグリッドで描いているので、境界がズレている。いっそのこと画像を縮小すればズレも吸収して、キレイなドットになる!と思ってやってみてもグチャグチャのギトギトのズタズタのウンコになる。
暴言を吐いたところで、ふと思った
GoogleのNanoBananaでも行けるのでは?
難しいことはせずに、LLMの画像生成でお願いするのもいよのでは?というか昨年末にNanoBananaの性能が凄いと噂になったので、試してみた。
あめしいさん(@xamethyx)のドット絵フリーアイコンを拝借して…自分で生成した申鶴のイラストを添えて、NanoBananaにお願いすると…

ちょっと解像度高めだけど…もう、コレでいいじゃん!
StableDiffusionで試行錯誤してきた事は…無に帰りそうだ…
1月6日(火)
昨日のNanoBananaの件で、Geminiも良いなと思ってしまった。
そういえば、年末年始のGoogleのサブスクキャンペーンでGoogle AI Proが半額になると見かけたけど、まだキャンペーン中かな?ということで確認したら、まだやってたので課金することにした。年間2万円の節約だ。破格のキャンペーンだ…。

このGoogle AI Pro、チャットだけではなく、AI開発ツールもいくつか使えるようになっている。
- Gemini Code Assist
- Gemini CLI
- Jules 7
この中の、Gemini Code AssitはVSCodeの拡張機能で、Cursorの様なことが出来る。ってことは、毎月課金しているCursorの代金も節約できる!??
ということで、薄情な開発者は Cursor から VSCode へ引っ越し(舞い戻る)のだった。

5月10日までCursorのサブスクが残っているので、そこまでに試して大丈夫そうならCursorは打ち切ろう。同じく年間2万円節約だ!
1月7日(水)
意気揚々とCursorは打ち切りと言ってたけど…打ち切れないかも。
VSCode の 拡張機能として動作する Gemini Code Assist なのだが、遅いは、エラーは出るわで、ストレスたまりすぎ🤮
A code sample in this response was truncated because it exceeded the maximum allowable output. Please use the response carefully. You may also try your question again, selecting a smaller block of code as the context.
Gemini Code Assist
Googleがこんなバグだらけ?トラフィック集中?のクソアプリを出すなんて…。そもそも、拡張機能を入れるときに口コミが★2だったんだよ。そういうことか Gemini よ Google よ。4月までは Cursor のサブスクが残っているので、併用して使ってみる。2月までにはマトモになってて欲しい!
1月10日(土)
仕事が始まると、やっぱ途切れちゃうなぁ。とりあえず週末は頑張るぞ!
とはいえ、木、金と作業はしていたのだ。ICT支援員で小中学校を回るときに持ち歩いているMacBookPro(10年もの)がいよいよ古すぎて最新のChromeがインストールできなくなってしまった。ということで、このMacにMacOSは残しつつ、Omarchyも起動できるデュアルブート環境を作っている。
色々やったが、ちょっと厳しすぎるので辞めることにした😞

画像生成AIは、狙った画像を出すのが難しい。モデル×LoRAが集めるのも、設定するのも大変だ。
LoRAの学習データの癖などもあるので、キャラごと微妙にパラメータ変えないと、狙った絵柄にならない…。
KayWaii V9 + genshin_124
1月11日(日)
SD1.5環境はLoRAが減ってきてるし、KayWaiiの絵柄の代替えを探すのも大変そうだと思っていて、SD1.5のままでいいかと思ってたけど、思い切って新しい環境も調査することにした。
新しい環境は、PonyとIllustrious。
Pony
こちらも古くなってきており、Illustriousへの移行が加速している。本命はIllustriousなのだが、こちらも調査はしてみよう。絵柄としては、KayWaiiの作者さんがPony版のKayWaii XLを出している。似た感じの別のモデルとしてQnukさんのAsumaXLというのがある。
少し試したけど、いままでの絵柄を踏襲できるようなものができず、パスすることに。
Illustrious
QnukさんのKawainuMixという絵柄が今までのものに近いので使ってみることに。SD1.5とすべてが異なるので、まともな画像が出力できない…
夜までねばってようやくこちらの一枚。

絵柄としてはバッチリなのだけど、これはネフェル姐さんじゃない。
1月12日(月)
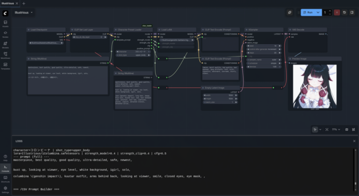
絵柄が安定したところで、効率よくするためのカスタムノード作成をすることにした。
Illustrious環境には原神キャラオールインワンLoRAのようなものが見当たらず、キャラごとのLoRAしかない。また、それぞれ作者さんが異なるため、パラメータやプロンプトが異なる。いちいち手動で変更しているとゲロを吐いてしまうので🤮キャラクター名を変更するだけで、パラメータやプロンプトが自動生成するカスタムノードを作ることにした。カスタムノードはPythonとJavaScriptを使って記述する。Pythonさんはあっちでもこっちでも活躍だ。

1月13日(火)
新しいIllustrious環境での生成の目処がついたので、ひたすら原神用のLoRAを集めることにする。
とりあえず62データ!

1月14日(水)
今日は原神のアップデート!
80連で出た🤮

大学の後期も今日まで!頑張ろう!来週からは春休み開発日記だ😁
1月15日(木)
原神のキャラクターはなんと100体以上。LoRAデータを探すにも、ダウンロードしたファイルを管理するにも、大変だ。あと、LoRAデータは海外の人が作っていたりするので、英語や中国語で登録されていたりする。ということで、キャラクター名の一覧を作ることにした。
日本語、英語、中国語の名前が乗っているサイト(https://genshin-dictionary.com/ja)を見つけたので、ここからデータを拝借してエクセルでまとめてみた。
日本語名,通称,よみ,英語名,中国語(簡)名,中国語(繁)名,出身地,出身地ID,特殊,通称,,原神 英語・ 中国語辞典,https://genshin-dictionary.com/ja
スカーク,スカーク,スカーク,Skirk,丝柯克,絲柯克,キャラ (プレイアブル),0,,,,,
空(そら),空,そら,Aether,空,空,キャラ (プレイアブル),0,,,,,
蛍(ほたる),蛍,ほたる,Lumine,荧,熒,キャラ (プレイアブル),0,,,,,
ドゥリン,ドゥリン,ドゥリン,Durin,杜林,杜林,モンド,1,,ドゥリン,,,
ベネット,ベネット,ベネット,Bennett,班尼特,班尼特,モンド,1,,,,,
バーバラ,バーバラ,バーバラ,Barbara,芭芭拉,芭芭拉,モンド,1,,バーバラ,,,
ロサリア,ロサリア,ロサリア,Rosaria,罗莎莉亚,羅莎莉亞,モンド,1,,,,,
エウルア,エウルア,エウルア,Eula,优菈lā,優菈,モンド,1,,エウルア,,,
ダリア,ダリア,ダリア,Dahlia,塔利雅,塔利雅,モンド,1,,,,,
ジン,ジン,ジン,Jean,琴,琴,モンド,1,,ジン,,,
アンバー,アンバー,アンバー,Amber,安柏,安柏,モンド,1,,,,,
ガイア,ガイア,ガイア,Kaeya,凯亚,凱亞,モンド,1,,ガイア,,,
リサ,リサ,リサ,Lisa,丽莎,麗莎,モンド,1,,リサ,,,
ウェンティ,ウェンティ,ウェンティ,Venti,温迪,溫迪,モンド,1,,,,,
レザー,レザー,レザー,Razor,雷泽,雷澤,モンド,1,,,,,
ノエル,ノエル,ノエル,Noelle,诺艾尔,諾艾爾,モンド,1,,,,,
フィッシュル,フィッシュル,フィッシュル,Fischl,菲谢尔,菲謝爾,モンド,1,,フィッシュル,,,
ディルック,ディルック,ディルック,Diluc,迪卢克,迪盧克,モンド,1,,ディルック,,,
クレー,クレー,クレー,Klee,可莉,可莉,モンド,1,,,,,
ディオナ,ディオナ,ディオナ,Diona,迪奥娜,迪奧娜,モンド,1,,ディオナ,,,
スクロース,スクロース,スクロース,Sucrose,砂糖,砂糖,モンド,1,,,,,
アルベド,アルベド,アルベド,Albedo,阿贝多,阿貝多,モンド,1,,,,,
モナ,モナ,モナ,Mona,莫娜,莫娜,モンド,1,,モナ,,,
ミカ,ミカ,ミカ,Mika,米卡,米卡,モンド,1,,ミカ,,,
茲白(しはく),茲白,しはく,Zibai,兹白,茲白,璃月,2,,しはく,,,
鍾離(しょうり),鍾離,しょうり,Zhongli,钟离,鍾離,璃月,2,,,,,
閑雲(かんうん),閑雲,かんうん,Xianyun,闲云,閒雲,璃月,2,,,,,
辛炎(しんえん),辛炎,しんえん,Xinyan,辛焱yàn,辛焱,璃月,2,,,,,
魈(しょう),魈,しょう,Xiao,魈xiāo,魈,璃月,2,,,,,
白朮(びゃくじゅつ),白朮,びゃくじゅつ,Baizhu,白术zhú,白朮,璃月,2,,,,,
香菱(シャンリン),香菱,シャンリン,Xiangling,香菱,香菱,璃月,2,,,,,
刻晴(こくせい),刻晴,こくせい,Keqing,刻晴,刻晴,璃月,2,,,,,
凝光(ぎょうこう),凝光,ぎょうこう,Ningguang,凝光,凝光,璃月,2,,,,,
七七(なな),七七,なな,Qiqi,七七,七七,璃月,2,,,,,
行秋(ゆくあき),行秋,ゆくあき,Xingqiu,行秋,行秋,璃月,2,,,,,
重雲(ちょううん),重雲,ちょううん,Chongyun,重云,重雲,璃月,2,,,,,
北斗(ほくと),北斗,ほくと,Beidou,北斗,北斗,璃月,2,,,,,
甘雨(かんう),甘雨,かんう,Ganyu,甘雨,甘雨,璃月,2,,,,,
胡桃(フータオ),胡桃,フータオ,Hu Tao,胡桃,胡桃,璃月,2,,,,,
煙緋(えんひ),煙緋,えんひ,Yanfei,烟绯,煙緋,璃月,2,,,,,
雲菫(うんきん),雲菫,うんきん,Yun Jin,云堇,雲堇,璃月,2,,,,,
申鶴(しんかく),申鶴,しんかく,Shenhe,申鹤,申鶴,璃月,2,,,,,
夜蘭(イェラン),夜蘭,イェラン,Yelan,夜兰,夜蘭,璃月,2,,,,,
ヨォーヨ,ヨォーヨ,ヨォーヨ,Yaoyao,瑶瑶,瑤瑤,璃月,2,,,,,
嘉明(がみん),嘉明,がみん,Gaming,嘉明,嘉明,璃月,2,,,,,
藍硯(らんやん),藍硯,らんやん,Lan Yan,蓝砚,藍硯,璃月,2,,,,,
九条裟羅(くじょうさら),九条裟羅,くじょうさら,Kujou Sara,九条裟shā罗,九條裟羅,稲妻,3,,,,,
楓原万葉(かえではらかずは),楓原万葉,かえではらかずは,Kaedehara Kazuha,枫原万叶,楓原萬葉,稲妻,3,,,,,
宵宮(よいみや),宵宮,よいみや,Yoimiya,宵宫,宵宮,稲妻,3,,,,,
神里綾華(かみさとあやか),神里綾華,かみさとあやか,Kamisato Ayaka,神里绫华,神里綾華,稲妻,3,,,,,
神里綾人(かみさとあやと),神里綾人,かみさとあやと,Kamisato Ayato,神里绫人,神里綾人,稲妻,3,,,,,
トーマ,トーマ,トーマ,Thoma,托马,托馬,稲妻,3,,,,,
早柚(さゆ),早柚,さゆ,Sayu,早柚,早柚,稲妻,3,,,,,
八重神子(やえみこ),八重神子,やえみこ,Yae Miko,八重神子,八重神子,稲妻,3,,,,,
荒瀧一斗(あらたきいっと),荒瀧一斗,あらたきいっと,Arataki Itto,荒泷一斗,荒瀧一斗,稲妻,3,,,,,
久岐忍(くきしのぶ),久岐忍,くきしのぶ,Kuki Shinobu,久岐忍,久岐忍,稲妻,3,,,,,
ゴロー,ゴロー,ゴロー,Gorou,五郎,五郎,稲妻,3,,,,,
珊瑚宮心海(さんごのみやここみ),珊瑚宮心海,さんごのみやここみ,Sangonomiya Kokomi,珊瑚宫心海,珊瑚宮心海,稲妻,3,,,,,
鹿野院平蔵(しかのいんへいぞう),鹿野院平蔵,しかのいんへいぞう,Shikanoin Heizou,鹿野院平藏,鹿野院平藏,稲妻,3,,,,,
綺良々(きらら),綺良々,きらら,Kirara,绮良良,綺良良,稲妻,3,,,,,
雷電将軍(らいでんしょうぐん),雷電将軍,らいでんしょうぐん,Raiden Shogun,雷电将军,雷電將軍,稲妻,3,,,,,
影(えい),影,えい,Ei,影,影,稲妻,3,,,,,
夢見月瑞希(ゆめみづきみずき),夢見月瑞希,ゆめみづきみずき,Yumemizuki Mizuki,梦见月瑞希,夢見月瑞希,稲妻,3,,,,,
セノ,セノ,セノ,Cyno,赛诺,賽諾,スメール,4,,,,,
ティナリ,ティナリ,ティナリ,Tighnari,提纳里,提納里,スメール,4,,,,,
コレイ,コレイ,コレイ,Collei,柯莱,柯萊,スメール,4,,,,,
ドリー,ドリー,ドリー,Dori,多莉,多莉,スメール,4,,ドリー,,,
アルハイゼン,アルハイゼン,アルハイゼン,Alhaitham,艾尔海森,艾爾海森,スメール,4,,,,,
ディシア,ディシア,ディシア,Dehya,迪希雅,迪希雅,スメール,4,,,,,
ニィロウ,ニィロウ,ニィロウ,Nilou,妮露,妮露,スメール,4,,,,,
キャンディス,キャンディス,キャンディス,Candace,坎蒂丝,坎蒂絲,スメール,4,,,,,
レイラ,レイラ,レイラ,Layla,莱依拉,萊依拉,スメール,4,,,,,
ファルザン,ファルザン,ファルザン,Faruzan,珐露珊,琺露珊,スメール,4,,,,,
カーヴェ,カーヴェ,カーヴェ,Kaveh,卡维,卡維,スメール,4,,,,,
ナヒーダ,ナヒーダ,ナヒーダ,Nahida,纳西妲,納西妲,スメール,4,,,,,
セトス,セトス,セトス,Sethos,赛索斯,賽索斯,スメール,4,,,,,
イファ,イファ,イファ,Ifa,伊法,伊法,ナタ,5,,,,,
ムアラニ,ムアラニ,ムアラニ,Mualani,玛拉妮,瑪拉妮,ナタ,5,,,,,
カチーナ,カチーナ,カチーナ,Kachina,卡齐娜,卡齊娜,ナタ,5,,,,,
キィニチ,キィニチ,キィニチ,Kinich,基尼奇,基尼奇,ナタ,5,,,,,
アハウ,アハウ,アハウ,Ajaw,阿乔,阿喬,ナタ,5,,アハウ,,,
シトラリ,シトラリ,シトラリ,Citlali,茜特菈莉,茜特菈莉,ナタ,5,,シトラリ,,,
シロネン,シロネン,シロネン,Xilonen,希诺宁,希諾寧,ナタ,5,,,,,
イアンサ,イアンサ,イアンサ,Iansan,伊安珊,伊安珊,ナタ,5,,,,,
チャスカ,チャスカ,チャスカ,Chasca,恰斯卡,恰斯卡,ナタ,5,,,,,
マーヴィカ,マーヴィカ,マーヴィカ,Mavuika,玛薇卡,瑪薇卡,ナタ,5,,,,,
オロルン,オロルン,オロルン,Ororon,欧洛伦,歐洛倫,ナタ,5,,,,,
ヴァレサ,ヴァレサ,ヴァレサ,Varesa,瓦雷莎,瓦雷莎,ナタ,5,,,,,
シャルロット,シャルロット,シャルロット,Charlotte,夏洛蒂,夏洛蒂,フォンテーヌ,5,,,,,
リネ,リネ,リネ,Lyney,林尼,林尼,フォンテーヌ,5,,,,,
リネット,リネット,リネット,Lynette,琳妮特,琳妮特,フォンテーヌ,5,,,,,
フレミネ,フレミネ,フレミネ,Freminet,菲米尼,菲米尼,フォンテーヌ,5,,,,,
ナヴィア,ナヴィア,ナヴィア,Navia,娜维娅,娜維婭,フォンテーヌ,5,,,,,
リオセスリ,リオセスリ,リオセスリ,Wriothesley,莱欧斯利,萊歐斯利,フォンテーヌ,5,,,,,
シグウィン,シグウィン,シグウィン,Sigewinne,希格雯,希格雯,フォンテーヌ,5,,,,,
クロリンデ,クロリンデ,クロリンデ,Clorinde,克洛琳德,克洛琳德,フォンテーヌ,5,,,,,
ヌヴィレット,ヌヴィレット,ヌヴィレット,Neuvillette,那维莱特,那維萊特,フォンテーヌ,5,,,,,
フリーナ,フリーナ,フリーナ,Furina,芙宁娜,芙寧娜,フォンテーヌ,5,,,,,
シュヴルーズ,シュヴルーズ,シュヴルーズ,Chevreuse,夏沃蕾,夏沃蕾,フォンテーヌ,5,,,,,
千織(ちおり),千織,ちおり,Chiori,千织,千織,フォンテーヌ,5,,,,,
エミリエ,エミリエ,エミリエ,Emilie,艾梅莉埃,艾梅莉埃,フォンテーヌ,5,,,,,
エスコフィエ,エスコフィエ,エスコフィエ,Escofier,爱可菲,愛可菲,フォンテーヌ,5,,,,,
イルーガ,イルーガ,イルーガ,Illuga,叶洛亚,葉洛亞,ナド・クライ,6,,,,,
ラウマ,ラウマ,ラウマ,Lauma,菈乌玛,菈烏瑪,ナド・クライ,6,,,,,
ネフェル,ネフェル,ネフェル,Nefer,奈芙尔,奈芙爾,ナド・クライ,6,,,,,
アリス,アリス,アリス,Alice,艾莉丝,艾莉絲,ナド・クライ,6,,,,,
ニコ・リヤン,ニコ・リヤン,ニコ・リヤン,Nicole Reeyn,尼可·莱恩,尼可·萊恩,ナド・クライ,6,,,,,
アイノ,アイノ,アイノ,Aino,爱诺,愛諾,ナド・クライ,6,,,,,
ヤフォダ,ヤフォダ,ヤフォダ,Jahoda,雅珂达,雅珂達,ナド・クライ,6,,,,,
ファルカ,ファルカ,ファルカ,Varka,法尔伽,法爾伽,ナド・クライ,6,,,,,
イネファ,イネファ,イネファ,Ineffa,伊涅芙,伊涅芙,ナド・クライ,6,,,,,
コロンビーナ,コロンビーナ,コロンビーナ,Columbina,哥伦比娅,哥倫比婭,ファデュイ,9,,コロンビーナ,,,
タルタリヤ,タルタリヤ,タルタリヤ,Tartaglia,达达利亚,達達利亞,ファデュイ,9,,タルタリヤ,,,
アルレッキーノ,アルレッキーノ,アルレッキーノ,Arlecchino,阿蕾奇诺,阿蕾奇諾,ファデュイ,9,,アルレッキーノ,,,
放浪者(ほうろうしゃ),放浪者,ほうろうしゃ,Wanderer,流浪者,流浪者,ファデュイ,9,,放浪者,,,
ドリー・サングマハベイ,ドリー・サングマハベイ,ドリー・サングマハベイ,Dori Sangemah Bay,多莉·桑歌玛哈巴依,多莉·桑歌瑪哈巴依,スメール,,特殊,ドリー,,,
クフル・アハウ,クフル・アハウ,クフル・アハウ,K'uhul Ajaw,库胡勒阿乔,庫胡勒阿喬,ナタ,,特殊,アハウ,,,
偉大なる聖龍 (自称),偉大なる聖龍 ,自称,Almighty Dragonlord (Self-Proclaimed),伟大圣龙 (自称),偉大聖龍 (自稱),ナタ,,特殊,アハウ,,,
黒曜石の老婆(グラスバーバ),黒曜石の老婆,グラスバーバ,Granny Itztli,黑曜石奶奶,黑曜石奶奶,ナタ,,特殊,シトラリ,,,
フリンズ,フリンズ,フリンズ,Flins,菲林斯,菲林斯,ナド・クライ,,特殊,フリンズ,,,
キリル・チュードミロヴィッチ・フリンズ,キリル・チュードミロヴィッチ・フリンズ,キリル・チュードミロヴィッチ・フリンズ,Kyryll Chudomirovich Flins,克里洛·楚德米洛维奇·菲林斯,克里洛·楚德米洛維奇·菲林斯,ナド・クライ,,特殊,フリンズ,,,
コロンビーナ・ハイポセレニア,コロンビーナ・ハイポセレニア,コロンビーナ・ハイポセレニア,Columbina Hyposelenia,哥伦比娅·希珀塞莱尼娅,哥倫比婭·希珀塞萊尼婭,ファデュイ,,特殊,コロンビーナ,,,
「月の少女」(つきのしょうじょ),「月の少女」,つきのしょうじょ,Moon Maiden,「月之少女」,「月之少女」,ファデュイ,,特殊,コロンビーナ,,,
クータル,クータル,クータル,Kuutar,库塔尔,庫塔爾,ファデュイ,,特殊,コロンビーナ,,,
少女(しょうじょ),少女,しょうじょ,Damselette,少女,少女,ファデュイ,,特殊,コロンビーナ,,,
公子(こうし),公子,こうし,Childe,公子,公子,ファデュイ,,特殊,タルタリヤ,,,
アヤックス,アヤックス,アヤックス,Ajax,阿贾克斯,阿賈克斯,ファデュイ,,特殊,タルタリヤ,,,
スカラマシュ,スカラマシュ,スカラマシュ,Scaramouche,斯卡拉姆齐,斯卡拉姆齊,ファデュイ,,特殊,放浪者,,,
散兵(ざんひょう),散兵,ざんひょう,Balladeer,散兵,散兵,ファデュイ,,特殊,放浪者,,,
国崩(くにくずし),国崩,くにくずし,Kunikuzushi,国崩,國崩,ファデュイ,,特殊,放浪者,,,
召使(めしつかい),召使,めしつかい,The Knave,仆人,僕人,ファデュイ,,特殊,アルレッキーノ,,,
ペルヴェーレ,ペルヴェーレ,ペルヴェーレ,Peruere,佩露薇利,佩露薇利,ファデュイ,,特殊,アルレッキーノ,,,
ちびドゥリン,ちびドゥリン,ちびドゥリン,Mini Durin,小杜林,小杜林,モンド,,特殊,ドゥリン,,,
バーバラ・ペッチ / バーバラ・ペイジ,バーバラ・ペッチ / バーバラ・ペイジ,バーバラ・ペッチ / バーバラ・ペイジ,Barbara Pegg,芭芭拉·佩奇,芭芭拉·佩奇,モンド,,特殊,バーバラ,,,
エウルア・ローレンス,エウルア・ローレンス,エウルア・ローレンス,Eula Lawrence,优菈lā·劳伦斯,優菈·勞倫斯,モンド,,特殊,エウルア,,,
ジン・グンヒルド,ジン・グンヒルド,ジン・グンヒルド,Jean Gunnhildr,琴·古恩希尔德,琴·古恩希爾德,モンド,,特殊,ジン,,,
ガイア・アルベリヒ,ガイア・アルベリヒ,ガイア・アルベリヒ,Kaeya Alberich,凯亚·亚尔伯里奇,凱亞·亞爾伯裡奇,モンド,,特殊,ガイア,,,
リサ・ミンツ,リサ・ミンツ,リサ・ミンツ,Lisa Minci,丽莎·敏兹,麗莎·敏茲,モンド,,特殊,リサ,,,
フィッシュル・ヴォン・ルフシュロス・ナフィードット,フィッシュル・ヴォン・ルフシュロス・ナフィードット,フィッシュル・ヴォン・ルフシュロス・ナフィードット,Fischl von Luftschloss Narfidort,菲谢尔·冯·露弗施洛斯·那菲多特,菲謝爾·馮·露弗施洛斯·那菲多特,モンド,,特殊,フィッシュル,,,
ディルック・ラグヴィンド,ディルック・ラグヴィンド,ディルック・ラグヴィンド,Diluc Ragnvindr,迪卢克·莱艮芬德,迪盧克·萊艮芬德,モンド,,特殊,ディルック,,,
ディオナ・カッツェレイン,ディオナ・カッツェレイン,ディオナ・カッツェレイン,Diona Kätzlein,迪奥娜·凯茨莱茵,迪奧娜·凱茨萊茵,モンド,,特殊,ディオナ,,,
アストローギスト・モナ・メギストス,アストローギスト・モナ・メギストス,アストローギスト・モナ・メギストス,Astrologist Mona Megistus,阿斯托洛吉斯·莫娜·梅姬斯图斯,阿斯托洛吉斯·莫娜·梅姬斯圖斯,モンド,,特殊,モナ,,,
ミカ・シュミット,ミカ・シュミット,ミカ・シュミット,Mika Schmidt,米卡·施密特,米卡·施密特,モンド,,特殊,ミカ,,,
白馬の仙人(はくばのせんにん),白馬の仙人,はくばのせんにん,White Horse Adeptus,白马仙人,白馬仙人,璃月,,特殊,しはく,,,こんかいのコロンビーナもそうだけど、ファデュイの執行官は呼称が色々あって困るね。
1月16日(金)
OmarchyにAsepriteを入れてみた。
humblebundleで購入したので、ログインして購入履歴からダウンロードファイル一覧へ。32bit版、64bit版、AppImage版と3つあったが、AppImage版が簡単で良いとのこと。
ホームにApplicationsフォルダを作って配置。chmod + xで実行権限を与えて準備完了。~/.local/share/applications/にAseprite.desktopを作ったらランチャーからも呼び出し出来るようになった。
[Desktop Entry]
Type=Application
Name=Aseprite
Comment=Aseprite 1.3.16.1
Exec=~/Applications/Aseprite__1.3.16.1-x64.AppImage
Terminal=false
Icon=/home/yuichi/.local/share/applications/icons/aseprite.png
Categories=Utility;こうなると、他のアプリもOmarchyで使いたい。Scappleというマインドノート作成ツールを使っているのでそれもOmarchyで!と思ったが、これはMac版とWindows版しかないのだ。そんなときはWineというアプリが役に立つ。Wineを使うとWindowsアプリをLinux(Omarchy)で動かすことができてしまうのだ。ただし、設定が大変。頑張ってやってみよう。
1月17日(土)
Scappleは一応動いた。Wineについても勉強できたので良かった。しかしWindows版はシェアウェアで3,000円。購入しようかというところで、思いとどまった。というのもScappleのWindows版の更新が2年前で止まっていたからだ。まぁ、安定しているから不要なのだとは思うのだけど、こういうデータは長く使えないと困る。アプリが無くなったからデータが開けなくなったというのは最悪の事態。ということで、現在メモアプリとして注目しているObsidianでマインドノート的なものが出来ないかと探してみたら。ほぼ標準で出来そう。ということで、思いとどまったのである。
1月18日(日)
明日から春休み開発日記へ移行しよう。
Omarchy環境もだいぶ整ったし、ComfyUIも十分遊んでリハビリになった。今日は最終ということで、画像生成AIでドット絵を作ることにした。というのも春休みは「大乱闘タイピング大戦争」の開発をすることにしていて、そこでドット絵が必要になるのだ。
MiaoMiao Pixel + 原神キャラLoRAで出力。ドット絵に見えるけど拡大すると、ピクセルがぼやけてた、なんちゃってドット絵。

これを神ツール spritefusion-pixel-snapper でちゃんとしたドット絵に。瞳の虹彩を見るとよく分かる。
.png)